The future of search is here, and it’s not just Google.
If you want to stay visible, competitive and ahead of the game, you need to optimise for AI engines like ChatGPT, Gemini, Perplexity and beyond. These platforms are changing how your potential customers find information, products and services.
This shift is hitting hard here in Australia. Aussies aren’t just Googling anymore; they’re chatting with AI in ways that reflect our local language, places and buying habits.
And guess what? These AI platforms aren’t pulling answers from thin air, they’re pulling them from websites like yours.
Here’s how to rank in AI engines and turn those questions into clicks, customers and conversions.
1. Understand how AI engines work.
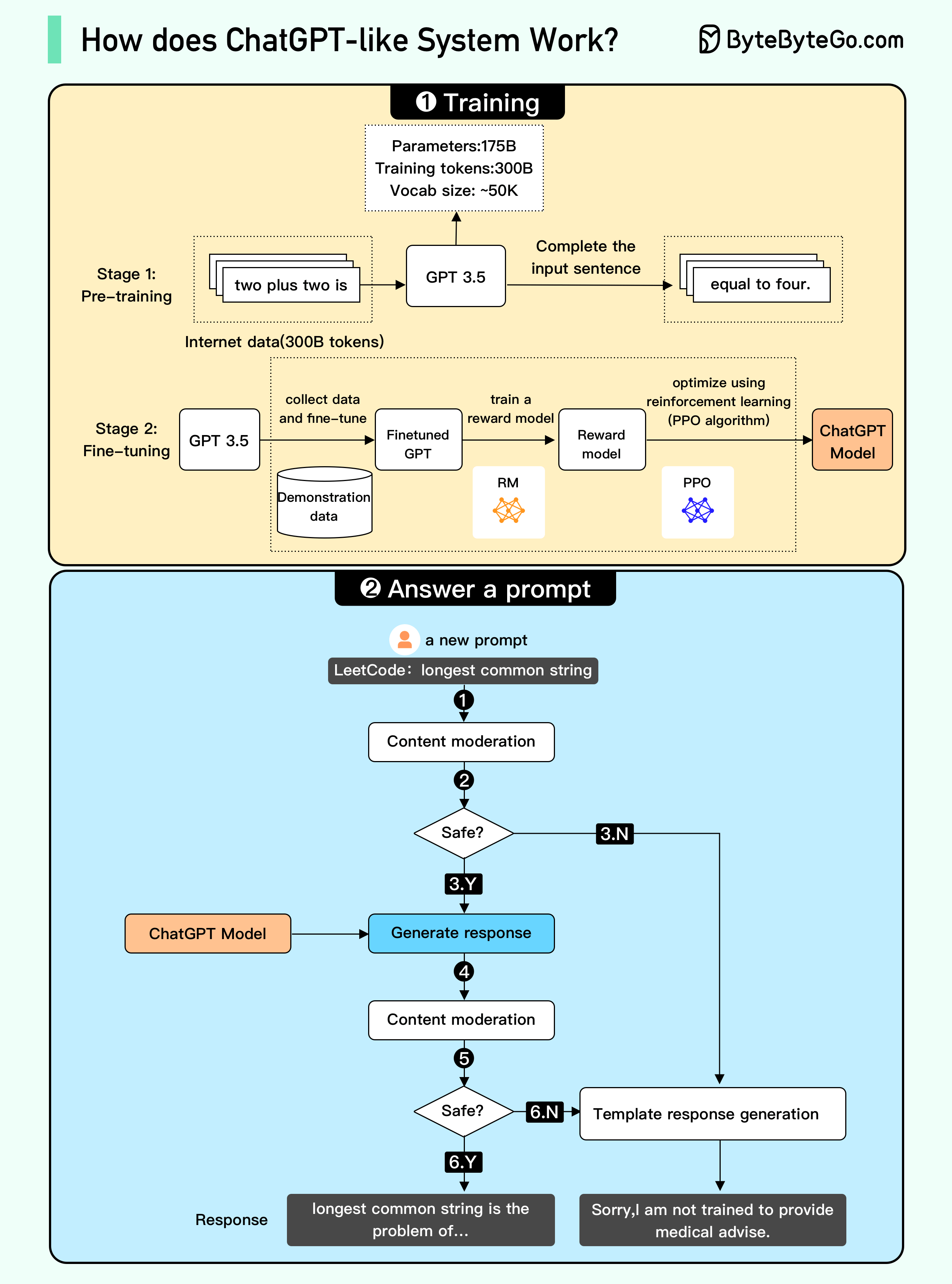
Before you can play the game, you need to know the rules. AI engines aren’t your standard search engines (you can forget the 10 blue links).
AI engines serve up one clear, bold answer, straight to the point.
These answers are powered by three key things:
- Training data from the web (including blogs, FAQs and help guides).
- Live internet crawls, especially for current events or trending topics.
- Structured data that helps models understand context, not just content.

Image source: Bytebytego.con
What makes AI engines so impressive is that they generate answers in seconds and no two responses are exactly the same. If you and a mate ask ChatGPT the same question, the bones might be similar, but the tone, structure and even sources could shift.
Your goal? Become part of the data. If your brand shows up in that knowledge base or cited content, you’re in the conversation, and that’s where conversion starts.
2. It’s not time to ditch traditional SEO. It’s time to double down.
Let’s bust a myth: SEO isn’t dead. It’s evolving, and right now it’s feeding the AI machine.
AI engines are trained on what’s already working. That means the sites crushing it in Google are more likely to get surfaced in ChatGPT, Gemini and Perplexity. Your rankings still matter. Your domain authority still counts. Your backlinks still pack a punch.

Here’s what that means for your site:
- Make it crawlable and accessible. Structure matters more than ever.
- Keep your UX tight. Fast load times, no clutter, mobile-first design.
- Produce helpful content that actually solves problems, not fluff.
- Attract backlinks from credible, niche-relevant sites.
Think of SEO as your springboard into AI search. You’re no longer just optimising for Google — you’re optimising for GEO, or Generative Engine Optimisation. It’s about building a foundation of trust with AI engines.
Navigating the evolving search landscape—from Google rankings to AI engines—can be complex. Working with a skilled SEO agency ensures your content is optimised effectively for both traditional and AI-powered searches.
3. Speak like a human, not a keyword robot.
AI engines don’t fall for stiff, robotic keywords. They respond to real, natural conversation. When users chat with these tools, they ask questions just like they would in a face-to-face conversation, asking things like:
- “What’s the best email marketing tool for small businesses?”
- “Which accounting platforms integrate with Shopify?”
- “Where’s the best gluten-free lunch spot near Richmond?”
Your content needs to mirror this. Ditch the keyword stuffing and swap in natural, question-based language that sounds like how your customers actually talk.
Pro tip: Chat with your front-line heroes. Customer service reps, sales teams and live chat agents are goldmines for the real questions prospects ask every day. Turn those questions into content, and you’ll nail user intent.
4. Create content worth citing.
Here’s the harsh truth: if your content is just “meh”, you may as well be invisible. AI engines aren’t impressed by average. They reward content that’s exceptional, trustworthy and well-organised.

So what does “exceptional” look like? Here’s what we’ve found works:
- Deep, original insights. No recycled fluff.
- Clean, easy-to-skim formatting with clear headings, tables, bullet points and quick summaries.
- Visuals that help explain things, think infographics or videos.
- Real-life examples, case studies and data you can back up.
And don’t forget the editing. It’s not just grammar, it’s about making your content super easy for both people and AI to scan. Break it down, keep it sharp and make it a breeze to digest.
5. Build smart & scalable content assets.
Words are just the start. AI is getting smarter about pulling in images, videos and interactive tools to give users better answers. Want to grab attention and traction? Don’t just write, create content experiences that go way beyond text.
Think:
- Explainer videos on YouTube (which AI loves to cite).
- Custom infographics that make tricky ideas easy to grasp.
- Interactive tools like calculators, quizzes or checklists.
If it helps your audience understand something or take action faster, it’s worth making. Bonus? These also boost your SEO, so it’s a win-win.
Don’t just create content. Create experiences that solve problems.
6. Feature on third-party sites.
AI engines love social proof and authority. Nothing says “trustworthy” louder than a solid mention on someone else’s website.

These engines are more likely to reference sites like:
- Review aggregators (Google Business, Yelp, G2)
- Comparison articles (“Top 10 CRMs for startups”)
- Industry news or editorial content
Here’s how to get on their radar:
- Claim your business profiles and optimise them fully
- Pitch guest posts or case studies to industry blogs
- Offer quotes, data, or freebies to journalists and content creators.
When third-party sources talk about you, AI listens. And when AI listens, your brand shows up in the answers people trust.
7. Own your reviews. They matter more than ever.
Want to stand out in AI results? Get people raving about your business.
Reviews influence perception and AI engines take notice. Whether you’re a local café or a SaaS giant, managing your online reviews can directly impact your visibility in AI-generated responses.
Here’s your playbook:
- Set up and optimise profiles on Google Business, Trustpilot, G2 and Bing Places.
- Ask for reviews post-purchase via email, SMS or thank-you cards.
- Respond to every review, positive or negative, with professionalism and care.
Remember, consistency builds trust, and in the world of AI engines, trust = citations.



